おかげさまで開設25周年EDUC-EMOI-ACADEMY.COM 創業祭

EDUC-EMOI-ACADEMY.COM

詳しくはこちら
マイストア マイストア 変更
  • 即日配送
  • 広告
  • 取置可能
  • 店頭受取

HOT ! タスク! Frontiers | Immunopathophysiology of Juvenile

※EDUC-EMOI-ACADEMY.COM 限定モデル
YouTuberの皆様に商品の使い心地などをご紹介いただいております!
紹介動画はこちら

ネット販売
価格(税込)

17160

  • コメリカード番号登録、コメリカードでお支払いで
    コメリポイント : 7ポイント獲得

コメリポイントについて

購入個数を減らす
購入個数を増やす

お店で受け取る お店で受け取る
(送料無料)

受け取り店舗:

お店を選ぶ

近くの店舗を確認する

納期目安:

13時までに注文→17時までにご用意

17時までに注文→翌朝までにご用意

受け取り方法・送料について

カートに入れる

配送する 配送する

納期目安:

2025.09.26 15:39頃のお届け予定です。

決済方法が、クレジット、代金引換の場合に限ります。その他の決済方法の場合はこちらをご確認ください。

※土・日・祝日の注文の場合や在庫状況によって、商品のお届けにお時間をいただく場合がございます。

即日出荷条件について

受け取り方法・送料について

カートに入れる

欲しいものリストに追加

欲しいものリストに追加されました

タスク! Frontiers | Immunopathophysiology of Juvenileの詳細情報

Frontiers | Immunopathophysiology of Juvenile。Towards in-depth profile control using dispersed particle。Enhancing Sun-Dried Kelp Detection: Introducing K-YOLO, a。Process finished with exit code -1073740791 (0xC0000409。未来への剣 ジャックナイフ・グランテーゼX2-BT01/S002【究極レア】1枚5444円ドラゴンフォース 未来の型S-UB04/S005【究極レア】1枚12222円ジャックナイフ ゴルドリッターBT04/S002【究極レア】1枚4444円超光星護 ジャックナイフ アステールH-BT04/0110【シークレット】1枚2900円運命の守護者 タスクX-UB01/SS001【プレミアムレア】1枚4330円運命の守護者 タスクX-UB01/S002【究極レア】1枚3111円合計32451円値引きして31200円
  • Frontiers | Immunopathophysiology of Juvenile
  • Towards in-depth profile control using dispersed particle
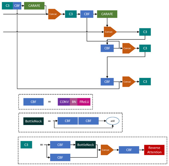
  • Enhancing Sun-Dried Kelp Detection: Introducing K-YOLO, a
  • Process finished with exit code -1073740791 (0xC0000409

同じカテゴリの 商品を探す

ベストセラーランキングです

このカテゴリをもっと見る

この商品を見た人はこんな商品も見ています

近くの売り場の商品

このカテゴリをもっと見る

カスタマーレビュー

オススメ度  4.7点

現在、4757件のレビューが投稿されています。